Servisas -> Pirkimai -> Pirkimo operacijos
Servisas -> DVS -> DVS operacijos
Servisas -> Atsargos -> Atsargų operacijos
Pirkimų modulyje naudojama SQL procedūra: RGI_MGAMA_PIRK_TV - Pirkimo dokumentų tvirtinimas.
DVS modulyje naudojama SQL procedūra: RGI_MGAMA_DVS_TV - DVS dokumentų tvirtinimas.
Atsargų modulyje naudojama SQL procedūra: RGI_MGAMA_ATSARGOS_TV - Atsargų dokumentų tvirtinimas.
Būsenų šablonai suimportuojami (aprašomi) kiekvienam operacijų tipui atskirai.
Kiekvienam operacijų tipui (važtaraščiui, grąžinimui, užsakymui, pasiūlymui) galimi 3 skirtingi procesai:

Kiekvienam tvirtinimo procesui aprašomi skirtingi būsenų šablonai.

SQL procedūra :
RGI_MGAMA_BUSENA_TV @reset=1
Vartotojų leidimai - suteikiami leidimai vartotojams, kurie iš Rivile GAMA programos pateiks dokumentą tvirtinimui. Vartotojai nurodomi paspaudus
Vartotojų leidimai.

Funkcija prieš :
x_vizavimas(thisform,m.BUSENOS_OP_TIPAS=4,411,421,431,.T.)
6-tas patrametras .T. reiškia, kad tvirtinantys asmenys bus siūlomi remiantis tvirtinimų istorija.
Jeigu tvirtinantys vartotojai bus parenkami pagal iš anksto sukurtus dokumentų šablonus, tai funkcijoje nurodomas šablono parametras (7-tas):
x_vizavimas(thisform,m.BUSENOS_OP_TIPAS=4,411,421,431,.F.,.T.)
Vartotojų leidimai - suteikiami leidimai vartotojams, kurie iš Rivile GAMA programos pateiks dokumentą tvirtinimui. Vartotojai nurodomi paspaudus
Vartotojų leidimai.

SQL procedūra (Pirkimo modulyje):
RGI_MGAMA_PIRK_TV @det=1, @vart_sar='MG_I06_PO_11'
SQL procedūra (DVS modulyje):
RGI_MGAMA_DVS_TV @vart_sar='MG_K42_OD_11'
SQL procedūra (Atsargų modulyje):
RGI_MGAMA_ATSARGOS_TV @vart_sar='MG_I11_IN_11'
SQL programa reikalinga tam, kad susigeneruotų tvirtinimo informacija ir išsisiųstų laiškai.

SQL procedūra (Pirkimo modulyje):
RGI_MGAMA_PIRK_TV @det=1, @vart_sar='MG_I06_PO_21'
SQL procedūra (DVS modulyje):
RGI_MGAMA_DVS_TV @vart_sar='MG_K42_OD_21'
SQL procedūra (Atsargų modulyje):
RGI_MGAMA_ATSARGOS_TV @vart_sar='MG_I11_IN_21'

SQL procedūra (Pirkimo modulyje):
RGI_MGAMA_PIRK_TV @det=1, @vart_sar='MG_I06_PO_22'
SQL procedūra (DVS modulyje):
RGI_MGAMA_DVS_TV @vart_sar='MG_K42_OD_22'
SQL procedūra (Atsargų modulyje):
RGI_MGAMA_ATSARGOS_TV @vart_sar='MG_I11_IN_22'

SQL procedūra (Pirkimo modulyje):
RGI_MGAMA_PIRK_TV @det=1, @vart_sar='MG_I06_PO_31'
SQL procedūra (DVS modulyje):
RGI_MGAMA_DVS_TV @vart_sar='MG_K42_OD_31'
SQL procedūra (Atsargų modulyje):
RGI_MGAMA_ATSARGOS_TV @vart_sar='MG_I11_IN_31'

SQL procedūra (Pirkimo modulyje):
RGI_MGAMA_PIRK_TV @det=1, @vart_sar='MG_I06_PO_32'
SQL procedūra (DVS modulyje):
RGI_MGAMA_DVS_TV @vart_sar='MG_K42_OD_32'
SQL procedūra (Atsargų modulyje):
RGI_MGAMA_ATSARGOS_TV @vart_sar='MG_I11_IN_32'

SQL procedūra (Pirkimo modulyje):
RGI_MGAMA_PIRK_TV @det=1, @vart_sar='MG_I06_PO_33'
SQL procedūra (DVS modulyje):
RGI_MGAMA_DVS_TV @vart_sar='MG_K42_OD_33'
SQL procedūra (Atsargų modulyje):
RGI_MGAMA_ATSARGOS_TV @vart_sar='MG_I11_IN_33'

SQL procedūra (Pirkimo modulyje):
RGI_MGAMA_PIRK_TV
SQL procedūra (DVS modulyje):
RGI_MGAMA_DVS_TV
SQL procedūra (Atsargų modulyje):
RGI_MGAMA_ATSARGOS_TV

SQL procedūra (Pirkimo modulyje):
RGI_MGAMA_PIRK_TV @reset=3
SQL procedūra (DVS modulyje):
RGI_MGAMA_DVS_TV @reset=3
SQL procedūra (Atsargų modulyje):
RGI_MGAMA_ATSARGOS_TV @reset=3
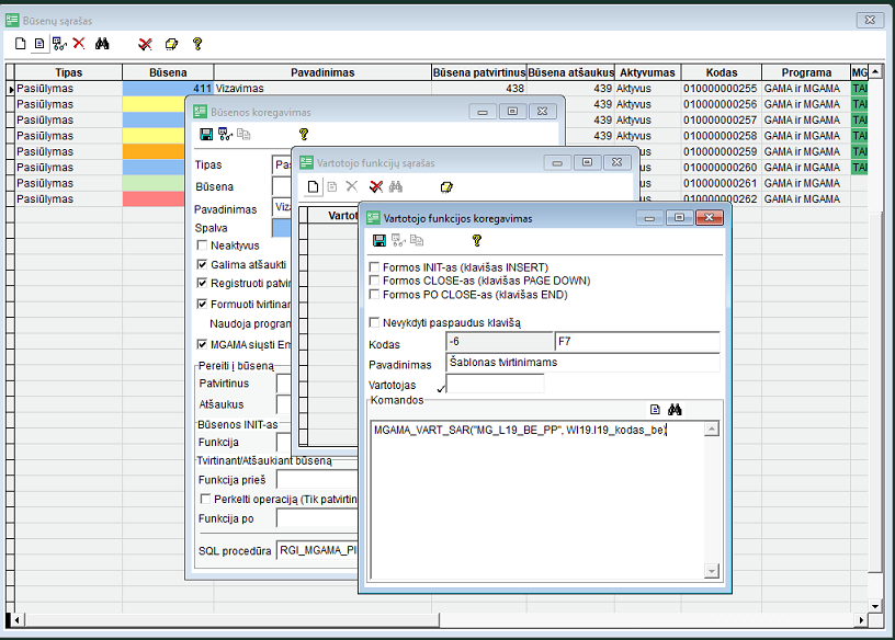
Norint susikurti ir naudoti tvirtinančių šablonus pagal būsenas (tam kad veiktų x_vizavimas programos šablono parametras), būsenos koregavimo lange užprogramuojamas klavišas:
MGAMA_VART_SAR("MG_L19_BE_PP", Wl19.l19_kodas_be)

Kaip klavišas veikia aprašyta MGAMA - dokumentų vizavimo procesas - diegimas.